Objective
This tutorial shows you how to create a low power application on a SAM L10 using MPLAB® Harmony v3 software framework.
The SAM L10 is a 32-bit Arm® Cortex®-based M23 microcontroller that provides features to reduce power consumption through different Sleep modes, such as Idle, Standby, and Off.
- In Idle mode, the CPU and the synchronous clocks are stopped, except when requested. This mode allows power optimization with a fast wake-up time.
- In Standby mode, the CPU and the peripherals are stopped, except those that are running using the Run in Standby mode feature. This mode allows the device to consume the lowest power with little overhead on wake-up time.
- In Off mode, the device is entirely powered off. This mode allows you to achieve the lowest power consumption. Since the device must be reset to recover from this mode, the wake-up time is longer.
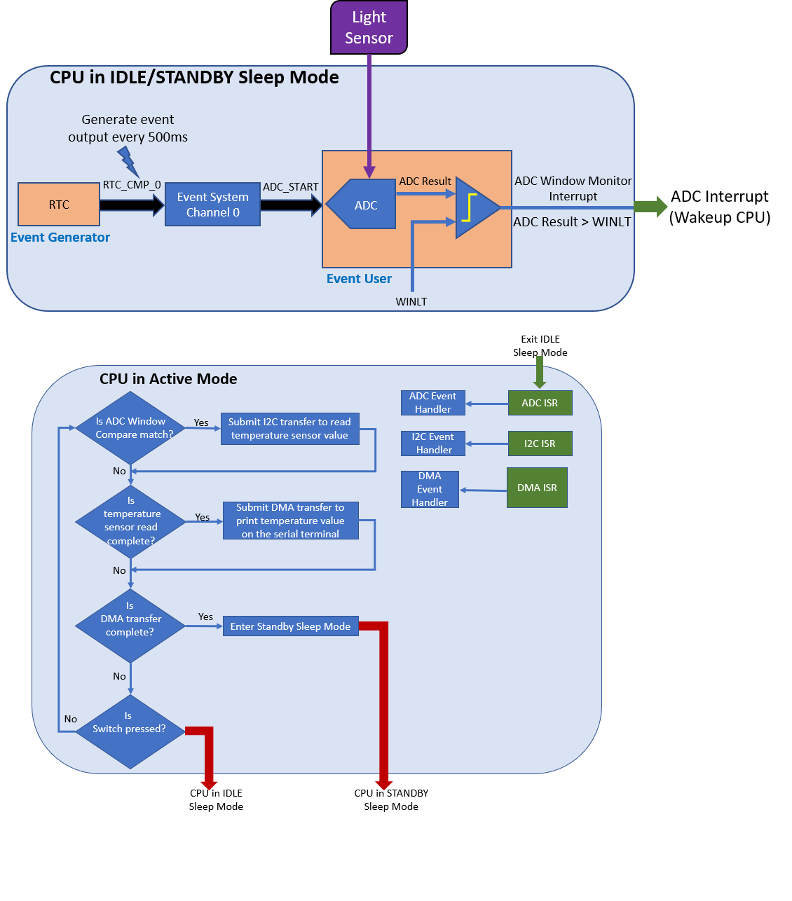
The Power Manager (PM) module is responsible for controlling the Low Power modes. Additionally, the SAM L10 provides SleepWalking, an advanced low power operation mode which is based on event propagation managed by the Event System (EVSYS).
The application makes use of the SAM L10 Xplained Pro Evaluation Kit and the I/O1 Xplained Pro Extension Kit (sold separately).
The application is developed on MPLAB Harmony v3 software framework. MPLAB Harmony is a modular framework that provides interoperable firmware libraries for application development on 32-bit MCUs and MPUs. It includes an easy-to-use Graphical User Interface (GUI) (MPLAB Harmony Configurator (MHC)) for selecting, configuring, and generating starter codes, peripheral libraries and middleware (USB, TCP/IP, graphics and so on).
On power-up, the device is set to Standby Sleep mode. The device wakes up from Standby mode and enters Active mode when you cover the light sensor (by placing a hand over it, for example) on the I/O1 Xplained Pro extension kit. The application periodically prints the room temperature on a serial terminal while the light sensor is covered. The device goes back to Standby mode when you uncover the light sensor. LED0 on the SAM L10 evaluation kit is toggled every time the temperature is displayed on the serial console. When you press the switch button SW0, the application switches Sleep mode from Standby mode to Idle mode.
The application you create will utilize the following peripherals:
- SERCOM1 (as I²C) peripheral library to read the temperature from the temperature sensor.
- Real-Time Clock (RTC) peripheral library to periodically generate an event for the ADC to sample the light sensor.
- SERCOM0 (as Universal Synchronous Asynchronous Receiver Transmitter (USART)) peripheral library to print messages on a serial console running on a computer.
- Direct Memory Access Controller (DMAC) peripheral library to send the converted temperature value to the SERCOM0.
- PORT peripheral library to toggle the LED0.
- Analog-to-Digital Converter (ADC) peripheral library to sample the light sensor analog input and detect whether the light sensor is covered or not.
- PM and Supply Controller (SUPC) peripheral libraries to configure Low Power modes.
- External Interrupt Controller (EIC) peripheral library to control the user button SW0.
- EVSYS peripheral library to trigger the start of the ADC conversion on every RTC compare match event. The EVSYS allows for peripheral-to-peripheral communication without CPU intervention. This reduces the burden on the CPU and other resources when compared to the conventional interrupt-based systems.
There are two approaches for this tutorial:
- Create the project from scratch:
- Use the provided source files and step-by-step instructions below.
- Use the solution project as an example:
- Build the solution project and download it to the SAM L10 Xplained Pro evaluation kit to observe the expected behavior.
Lab Objectives
- Create an MPLAB X IDE Harmony v3 project for a SAM L10 MCU from scratch.
- Use MHC to configure and generate Harmony v3 Peripheral Library code for RTC, I²C, USART, Direct Memory Access (DMA), ADC, PM, SUPC, EIC, EVSYS, and PORT peripherals.
- Use the Harmony v3 Peripheral Library Application Programming Interfaces (APIs) to implement and demonstrate a low power application.
Materials
Hardware Tools
| Tool | About | Purchase |
|---|---|---|
![]() SAM L10 Xplained Pro
Evaluation Kit |
| |
| | |
You will also need a logic analyzer or a Cathode-Ray Oscilloscope (CRO) to measure the device wake-up time.
The Xplained Pro series evaluation kits include an on-board Embedded Debugger (EDBG). No external tools are necessary to program or debug the ATSAML10E16A. For programming or debugging, the EDBG connects to the host PC through the USB micro-B connector on the SAM L10 Xplained Pro evaluation kit.
Software Tools
This project has been verified to work with the following versions of software tools:
MPLAB X IDE v5.40
MPLAB XC32 Compiler v2.41
MPLAB Harmony CSP v3.7.1
DEV_PACKS v3.7.0
MHC v3.4.0
Data Visualizer
Because we regularly update our tools, occasionally you may discover an issue while using the newer versions. If you suspect that to be the case, we recommend that you double-check and use the same versions that the project was tested with.
| Tool | About | Installers |
Installation
Instructions |
||
|---|---|---|---|---|---|
| Windows | Linux | Mac OSX | |||
|
MPLAB® X
Integrated Development Environment |
| | | | |
|
MPLAB® XC32
C/C++ Compiler |
| | | | |
For this lab, download the following repositories from GitHub:
- CSP: The following table shows the summary of contents.
| Folder | Description |
|---|---|
| apps | Example applications for CSP library components |
| arch | Initialization and starter code templates and data |
| docs | CSP library help documentation |
| peripheral | Peripheral library templates and configuration data |
- DEV_PACKS: The following table shows the summary of contents.
| Folder | Description |
|---|---|
| Microchip | Peripheral register specific definitions |
| arm | Core Specific Register Definitions (CMSIS) |
- MHC: The following table shows the summary of contents.
| File/Folder | Description |
|---|---|
| doc | Help documentation and licenses for libraries used |
| np_templates | New Project templates for supported toolchains |
| *.jar | Java implementations of MHC modules |
| mhc.jar | Main Java executable (run: java -jar mhc.jar -h) |
| runmhc.bat | Windows cmd batch file to run standalone MHC Graphical User Interface (GUI) |
- Use the MPLAB Harmony 3 Content Manager (MHCM) to download the repositories.
Overview:
This lab shows you how to create an MPLAB Harmony v3 project from scratch. You will configure and generate Harmony v3 peripheral library code for the RTC, I²C, USART, ADC, DMA, PM, SUPC, EIC, EVSYS, and PORT peripherals. It also demonstrates Low Power mode features of the SAML10 MCU using light and temperature sensors on the I/O1 Xplained Pro extension kit.
The application flow is as follows:
- On power-up, the application runs in Standby Sleep mode.
- The RTC is configured as an event generator to generate a periodic (every 500 ms) event to trigger the ADC to start conversion.
- The ADC acknowledges the event from the RTC and starts the conversion of the light sensor signal.
- If the ADC conversion result is greater than the defined threshold, the ADC produces an interrupt to wake-up the CPU.
- In Active mode, the CPU submits an I²C read transfer request to read the temperature value from the temperature sensor on the I/O1 Xplained Pro evaluation kit.
- The application submits a DMA transfer request to transfer the latest temperature value (in a formatted message) to the USART (serial console).
- After the DMA transfer is complete, the device re-enters Standby Sleep mode.
The application also monitors the pressing of the switch SW0. If a switch press is detected, the application moves the device to Idle Sleep mode. As in Standby Sleep mode, covering the light sensor with your hand wakes up the device from Idle Sleep mode. Once awake, the application prints room temperature values on the serial console and re-enters Standby Sleep mode once the light sensor is uncovered.
Lab Source Files and Solutions
This ZIP file contains the completed solution project for this lab. It also contains the source files needed to perform the lab by following the step-by-step instructions (see the "Procedure" section on this page).
The contents of this ZIP file need to be placed in a folder of your choice.
Note:
- The project location of a Harmony v3 project is independent of the location of the Harmony Framework path (i.e., you need not create or place a Harmony v3 project in a relative path under the Harmony v3 framework folder). The project can be created or placed in any directory of your choice. This is true because when created, a Harmony v3 project generates all the referred source and header files and libraries (if any) under the project folder.
- The point above contrasts with Harmony v2 project location. In Harmony v2, the project was supposed to be created in a location under the Harmony framework.
Extracting the ZIP file creates the following folders:
- saml10_low_power contains the lab solution (in the firmware folder) and source files (in the dev_files folder).
- dev_files contains subfolder sam_l10_xpro which contains application source files and other support files (if any) required to perform the lab (see "Procedure" section below).
- firmware contains the completed lab solution project. It can be directly built and downloaded on the hardware to observe expected behavior.
Procedure
All steps must be completed before you are ready to build, download, and run the application.
Lab Index
Step 1: Create Project and Configure the SAM L10
- Step 1.1 - Verify Whether MHC Plug-in is Installed in MPLAB X IDE
- Step 1.2 - Create MPLAB Harmony v3 Project Using MPLAB X IDE
- Step 1.3 - Configure Clock Settings
Step 2: Configure I²C, USART, and RTC Peripheral Libraries
- Step 2.1 - Configure RTC Peripheral Library
- Step 2.2 - Configure I²C Peripheral Library, I²C Pins, and Verify I²C Clock
- Step 2.3 - Configure USART Peripheral Library, USART Pins, and Verify USART Clock
- Step 2.4 - Configure DMA Peripheral Library
Step 3: Configure ADC, Event System, and EIC Peripheral Libraries
- Step 3.1 - Configure Analog-to-Digital Converter (ADC) Peripheral Library (PLIB)
- Step 3.2 - Configure External Interrupt Controller (EIC) PLIB for Switch Button
- Step 3.3 - Configure Event System (EVSYS) PLIB
Step 4: Configure PM, SUPC and NVMCTRL Peripheral libraries, LED and Wake-up Test Pins
- Step 4.1 - Configure Power Manager (PM) Peripheral Library
- Step 4.2 - Configure SUPC Peripheral Library
- Step 4.3 - Configure NVMCTRL Peripheral Library
- Step 4.4 - Configure LED and Wake-up Test Pins
- Step 4.5 - Rename the Default Main File
Step 5: Generate Code
Step 6: Add Application Code to the Project
Step 7: Build, Program, and Observe the Outputs
|
Table of Contents
|




