Once a project has been created, you can view or change the project settings in the Project Properties dialog box. Access this dialog box by performing either of the following actions:
- Right-click on the project name in the Projects window and select 'Properties'.
- Click on the project name in the Projects window and then select File > Project Properties.
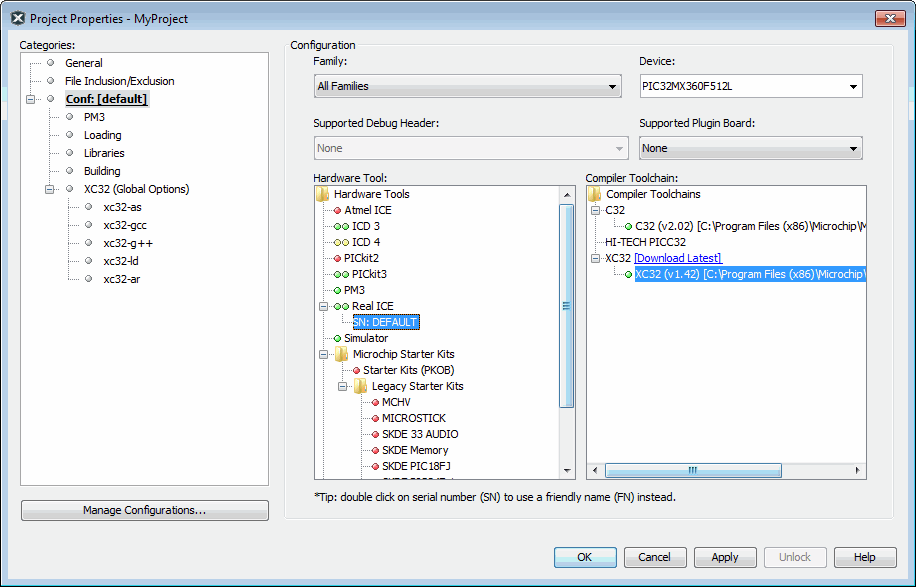
Click the 'Conf: [default]' category to reveal the general project configuration, such as the project device, related debug/programmer tool, and language tool.
Figure: Project Properties Dialog
If you change the project device, related tool support lights may change, meaning you may need to choose different tools.
Hardware Tools
For hardware tools, you will notice that a serial number (SN) is specified below any tool that is connected to your computer. This allows you to select from several connected hardware tools.
If you are using a third-party hardware tool, ensure you have properly installed that tool if you do not see it listed here. When working with third-party hardware tools, these basic installation requirements apply:
- Acquire and install any related USB drivers for the hardware. USB drivers are usually available from the third-party site, along with installation instructions.
- Install the MPLAB® X IDE plugin for this tool.
Compiler Toolchains
If you do not see compiler support, you can either:
- Download the latest version of the compiler, especially if the device is new
- Install a different supported compiler
Download Latest MPLAB® XC Compilers
Click the 'Download Latest' link to download the latest version of an MPLAB XC C compiler. Also for some operating systems, it will install the compiler and update the compiler selection tree. If there is no internet connection, this link will not be displayed.
After the 'Download Latest' link has been clicked:
- A message dialog will be displayed telling you what will happen. You will be able to stop the download and installation at this time.
- If you already have the latest compiler installed, a message dialog will ask you if you would like to continue.
- You will be asked to select the destination of the compiler installer.
- When downloading, there will be a progress window indicating how much of the download is left.
- Windows and Mac OS systems: Immediately after the installer is downloaded, it will begin installing the compiler. After the compiler is installed, MPLAB X IDE will attempt to add the compiler to the selection tree. If it can’t be added, you will be notified that you will need to manually add the compiler to MPLAB X IDE.
- Linux OS systems: You must manually install the downloaded compiler. Once added, MPLAB X IDE should recognize it. If not, you will need to manually add the compiler to MPLAB X IDE.
To manually add a compiler to MPLAB X IDE, go to Tools>Options (mplab_ide>Preferences for Mac OS X), Embedded button, 'Build Tools' tab.
Supported Compilers
Currently supported Microchip language tools that provide new device support are listed below.
| Toolchain | Full Name | Device Support |
|---|---|---|
| XC8 | MPLAB XC8 C Compiler | 8-bit PIC® MCUs |
| XC16 | MPLAB XC16 C Compiler | 16-bit PIC MCUs, dsPIC® DSCs |
| XC32 | MPLAB XC32 C Compiler | 32-bit PIC MCUs |
| ARM GNU | Atmel ARM GNU C Compiler | 32-bit ARM MCUs |
| AVR GNU | Atmel AVR GNU C Compiler | 8- and 32-bit AVR MCUs |
| MPASM | MPASM Assembler, MPLINK Object Linker and Utilities | 8-bit PIC MCUs |
For third-party language toolchains (CCS, etc.), see the “Readme for Third Party Tools.htm” file from the MPLAB X IDE Start Page "Learn and Discover" tab, “Users Guide and Release Notes" link.

