Low Power Application on SAM L21 (Cortex M0+) MCUs Using MPLAB Harmony v3 Peripheral Libraries

 Objective

This tutorial shows you how to create a low power application on a SAM L21 using MPLAB® Harmony v3 software framework.

The SAM L21 is a 32-bit Arm® Cortex® M0+ based microcontroller (MCU) that provides features to reduce power consumption through different Sleep modes such as Idle, Standby, Backup, and Off.

  • In Idle mode, the CPU and the synchronous clocks are stopped, except when requested. This mode allows power optimization with a fast wake-up time.
  • In Standby mode, the CPU and the peripherals are stopped, except those that are running using the Run in Standby mode feature. This mode allows the device to consume the lowest power with little overhead on wake-up time.
  • In Backup mode, the device is entirely powered off, except for the peripherals in the backup domain. This mode allows you to achieve the lowest power consumption aside from Off mode but increases the wake-up time compared to Standby mode.
  • In Off mode, the device is entirely powered off. It allows you to achieve the lowest power consumption. Since the device must be reset to recover from this mode, the wake-up time is the highest.

The Power Manager (PM) module is responsible for controlling the Low Power modes. Additionally, the SAM L21 provides SleepWalking, an advanced low power operation mode, which is based on event propagation managed by the Event System (EVSYS).

This application makes use of the SAM L21 Xplained Pro B evaluation kit and the I/O1 Xplained Pro extension kit (sold separately).

The application is developed on MPLAB Harmony v3 software framework. MPLAB Harmony is a modular framework that provides interoperable firmware libraries for application development on 32-bit microcontrollers and microprocessors. It includes an easy-to-use Graphical User Interface (GUI) (MPLAB Harmony Configurator (MHC)) for selecting, configuring, and generating starter codes, peripheral libraries and middlewares (USB, TCP/IP, graphics and so on).

On power-up, the device is set to Standby Sleep mode. The device wakes up from Standby mode and enters Active mode when you cover the light sensor (by placing a hand over it, for example) on the I/O1 Xplained Pro extension kit. The application periodically prints room temperature on a serial terminal while the light sensor is covered. The device goes back to Standby mode when you uncover the light sensor. LED0 in the SAM L21 evaluation kit is toggled every time the temperature is displayed on the serial console. When you press the switch button SW0, the application switches Sleep mode from Standby mode to Idle mode.

The application you create will utilize the following peripherals:

  • SERCOM2 (as I²C) peripheral library to read the temperature from the temperature sensor.
  • Real-Time Clock (RTC) peripheral library to periodically generate an event for the ADC to sample the light sensor.
  • SERCOM3 (as Universal Synchronous Asynchronous Receiver Transmitter (USART)) peripheral library to print messages on a serial console running on a computer.
  • Direct Memory Access Controller (DMAC) peripheral library to send the converted temperature value to the SERCOM3.
  • PORT peripheral library to toggle the LED0.
  • Analog-to-Digital Converter (ADC) peripheral library to sample the light sensor analog input and detect whether the light sensor is covered or not.
  • PM and Supply Controller (SUPC) peripheral libraries to configure Low Power modes.
  • External Interrupt Controller (EIC) peripheral library to control the user button SW0.
  • EVSYS peripheral library to trigger the start of the ADC conversion on every RTC compare match event. The EVSYS allows for peripheral-to-peripheral communication without CPU intervention. This reduces the burden on the CPU and other resources when compared to the conventional interrupt-based systems.

There are two approaches for this tutorial:

  1. Create the project from scratch:
    • Use the provided source files and step-by-step instructions below.
  2. Use the solution project as an example:
    • Build the solution project and download it to the SAM L21 Xplained Pro evaluation kit to observe the expected behavior.

Lab Objectives

  1. Create an MPLAB X IDE Harmony v3 project for a SAM L21 microcontroller from scratch.
  2. Use MHC to configure and generate Harmony v3 Peripheral Libraries code for RTC, I²C, USART, Direct Memory Access (DMA), ADC, PM, SUPC, EIC, EVSYS, and PORT peripherals.
  3. Use the Harmony v3 Peripheral Library Application Programming Interfaces (APIs) to implement and demonstrate a low power application.

 Materials

Hardware Tools

Tool About Purchase
board-50px.png
SAM L21 Xplained Pro
Evaluation Kit
ATIO1-XPRO-50px.png
I/O1 Xplained Pro
Extension Kit

You will also need a logic analyzer or a Cathode-Ray Oscilloscope (CRO) to measure the device wake-up time.

The application is being developed on a SAM L21 XPRO-B board. Ensure that you use the same revision on the evaluation board before going further, else you could face issues with power consumption values.

The Xplained Pro series evaluation kits include an on-board Embedded Debugger (EDBG). No external tools are necessary to program or debug the ATSAML21J18B. For programming or debugging, the EDBG connects to the host PC through the USB micro-B connector on the SAM L21 Xplained Pro evaluation kit.

hardware_setup.jpg
Figure 1: Hardware Setup

Hardware Connection Setup

  • Connect the I/O1 Xplained Pro extension kit to the Extension Header 2 (EXT2) of the SAML21 Xplained Pro evaluation kit.
  • Probe PA02 (SW0 pin) and PB05 (wake-up test pin) on Extension Header 1 (EXT1) as highlighted in the Hardware Setup figure to measure wake-up time.
  • Connect a USB cable to the DEBUG USB port for programming.

Note :

  1. Make sure common ground is connected with the board while using the logic analyzer or CRO.

Software Tools

This project has been verified to work with the following versions of software tools:

  • MPLAB X IDE v5.25
  • MPLAB XC32 Compiler v2.30
  • MPLAB Harmony CSP v3.5.2
  • MPLAB Harmony DEV_PACKS v3.5.0
  • MPLAB Harmony Configurator v3.3.4

Because we regularly update our tools, occasionally you may discover an issue while using the newer versions. If you suspect that to be the case, we recommend that you double-check and use the same versions that the project was tested with.

Tool About Installers
Installation
Instructions
Windows Linux Mac OSX
MPLAB® X
Integrated Development Environment
MPLAB® XC32
C/C++ Compiler
harmony.svg
MPLAB® Harmony 3.xx
Integrated Software Framework

For this lab, download the following repositories from GitHuB:

  • CSP: The following table shows the summary of contents.
Folder Description
apps Example applications for CSP library components
arch Initialization and starter code templates and data
docs CSP library help documentation
peripheral Peripheral library templates and configuration data
  • DEV_PACKS: The following table shows the summary of contents.
Folder Description
Microchip Peripheral register specific definitions
arm Core specific register definitons (CMSIS)
  • MHC: The following table shows the summary of contents.
File/Folder Description
doc Help documentation and licenses for libraries used
np_templates New Project templates for supported toolchains
*.jar Java implementations of MHC modules
mhc.jar Main Java executable (run: java -jar mhc.jar -h)
runmhc.bat Windows cmd batch file to run standalone MHC GUI

Overview:

This lab shows you how to create an MPLAB Harmony v3 project from scratch. You will configure and generate Harmony v3 peripheral library code for the RTC, I²C, USART, ADC, DMA, PM, SUPC, EIC, EVSYS, and PORT peripherals. It also demonstrates Low Power mode features of the SAML21 MCU using light and temperature sensors on the I/O1 Xplained Pro extension kit.

The application flow is as follows:

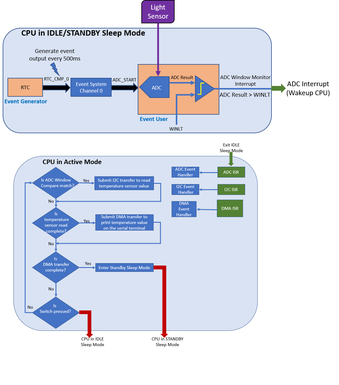
  • On power-up, the application runs in Standby Sleep mode.
  • The RTC is configured as an event generator to generate a periodic (every 500 ms) event to trigger the ADC to start conversion.
  • The ADC acknowledges the event from the RTC and starts the conversion of the light sensor signal.
  • If the ADC conversion result is greater than the defined threshold, the ADC produces an interrupt to wake-up the CPU.
  • In Active mode, the CPU submits an I²C read transfer request to read the temperature value from the temperature sensor on the I/O1 Xplained Pro evaluation kit.
  • The application submits a DMA transfer request to transfer the latest temperature value (in a formatted message) to the USART (serial console).
  • After the DMA transfer is complete, the device re-enters Standby Sleep mode.
flowchart.png
Figure 2. Application Initialization flow sequence

The application also monitors the pressing of the switch SW0. If a switch press is detected, the application moves the device to Idle Sleep mode. As in Standby Sleep mode, covering the light sensor with your hand wakes up the device from Idle Sleep mode. Once awake, the application prints room temperature values on the serial console and re-enters Standby Sleep mode once the light sensor is uncovered.

block1.png
Figure 3. CPU in Idle or Standby mode

Lab Source Files and Solutions

This ZIP file contains the completed solution project for this lab. It also contains the source files needed to perform the lab by following the step-by-step instructions (see the "Procedure" section on this page).

The contents of this ZIP file need to be placed in a folder of your choice.
Note:

  • The project location of a Harmony v3 project is independent of the location of the Harmony Framework path (i.e., you need not create or place a Harmony v3 project in a relative path under the Harmony v3 framework folder). The project can be created or placed in any directory of your choice. This is true because when created, a Harmony v3 project generates all the referred source and header files and libraries (if any) under the project folder.
  • The point above contrasts with Harmony v2 project location. In Harmony v2, the project was supposed to be created in a location under the Harmony framework.


Extracting the ZIP file creates the following folders:

  • saml21_low_power contains the lab solution (in the firmware folder) and source files (in the dev_files folder).
    • dev_files contains subfolder sam_l21_xpro containing application source files and other support files (if any) required to perform the lab (see "Procedure" section below).
    • firmware contains the completed lab solution project. It can be directly built and downloaded on the hardware to observe expected behavior.

Procedure

All steps must be completed before you will be ready to build, download, and run the application.

Lab Index

Step 1: Create Project and Configure the SAM L21

  • Step 1.1 - Verify Whether MHC Plug-in Installed in MPLAB X IDE
  • Step 1.2 - Create MPLAB Harmony v3 Project Using MPLAB X IDE
  • Step 1.3 - Configure Clock Settings

Step 2: Configure I²C, USART, and RTC Peripheral Libraries

  • Step 2.1 - Configure RTC Peripheral Library
  • Step 2.2 - Configure I²C Peripheral Library, I²C Pins, and Verify I²C Clock
  • Step 2.3 - Configure USART Peripheral Library, USART Pins, and Verify USART Clock
  • Step 2.4 - Configure DMA Peripheral Library

Step 3: Configure ADC, Event System and EIC Peripheral Libraries

  • Step 3.1 - Configure Analog-to-Digital Converter (ADC) Peripheral Library (PLIB)
  • Step 3.2 - Configure External Interrupt Controller (EIC) PLIB for Switch Button
  • Step 3.3 - Configure Event System (EVSYS) PLIB

Step 4: Configure PM, SUPC and NVMCTRL Peripheral libraries, LED and Wake-up Test Pins

  • Step 4.1 - Configure Power Manager (PM) Peripheral Library
  • Step 4.2 - Configure SUPC Peripheral Library
  • Step 4.3 - Configure NVMCTRL Peripheral Library
  • Step 4.4 - Configure LED and Wake-up Test Pins

Step 5: Generate Code
Step 6: Add Application Code to the Project
Step 7: Build, Program, and Observe the Outputs


First Step >

© 2021 Microchip Technology, Inc.
Notice: ARM and Cortex are the registered trademarks of ARM Limited in the EU and other countries.
Information contained on this site regarding device applications and the like is provided only for your convenience and may be superseded by updates. It is your responsibility to ensure that your application meets with your specifications. MICROCHIP MAKES NO REPRESENTATIONS OR WARRANTIES OF ANY KIND WHETHER EXPRESS OR IMPLIED, WRITTEN OR ORAL, STATUTORY OR OTHERWISE, RELATED TO THE INFORMATION, INCLUDING BUT NOT LIMITED TO ITS CONDITION, QUALITY, PERFORMANCE, MERCHANTABILITY OR FITNESS FOR PURPOSE. Microchip disclaims all liability arising from this information and its use. Use of Microchip devices in life support and/or safety applications is entirely at the buyer's risk, and the buyer agrees to defend, indemnify and hold harmless Microchip from any and all damages, claims, suits, or expenses resulting from such use. No licenses are conveyed, implicitly or otherwise, under any Microchip intellectual property rights.