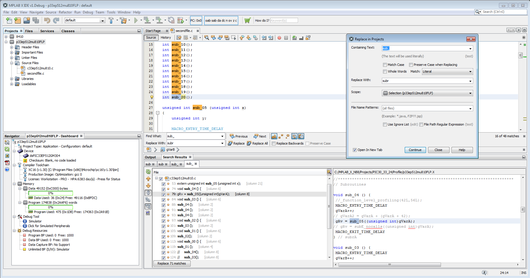
Replace In Projects
MPLAB® X IDE has a Replace in Projects form to replace text in the selected scope.
Select Replace in Projects from the Edit option on the main menu.
- The Modify Criteria button in the Search Results window toolbar will also display the form.
1
Select the Containing Text from the combo box or type new search text.
- The search text will be stored for future searches.
- Options include Match Case, Whole Words, and Preserve Case.
Match combo box selections are:
- Literal: search for the exact string.
- Basic Wildcards: search with * = any string, ? = any character.
- Regular Expression: when selected, the (test) string is enabled for testing your RegEx pattern.
Select the Replace With from the combo box or type new replace text.
2
Select the Scope for this search from the choices in the Scope combo box.
Scope options include:
- Current Project
- Open Projects
- Open Documents (n files)
- Browse for Files
3
Select the File Name Patterns from the combo box.
- Patterns added, such as *.c or *.cpp, will be saved.
- An Ignore List of folders and paths can be created.
- File paths can be specified with Regular Expressions and a test utility.
- Open In New Tab: when checked, a separate tab is created for each search. Unchecked will overwrite previous results.
Search Results are displayed in the Output tab.
Display options include:
- Go to Next / Previous matching string.
- Expand / Collapse all nodes in the tree.
- Show results as a folder tree.
- Show results as a list of files.
- Show all details - list of results in Output view.
4
Preview and select each matching string for replacement by checking the box.
- All matches can be replaced by pressing the button at bottom left of Search Results view.
- Preview pane shows currently selected match for replacement.
- Selecting Next/Previous moves to that file line in the Editor and Preview Pane.

