Objective
SAMC2x is part of Microchip's 32-bit Arm® Cortex® M0+ microcontroller (MCU) family that can be used to meet the needs of power-constrained applications. SAMC2x MCUs provide various sleep modes to meet the power consumption requirements of the application. The Power Manager (PM) module is responsible for controlling the low power modes.
SAMC2x supports two low power modes: IDLE and STANDBY.
- Idle sleep mode: In Idle mode, CPU and Synchronous clocks are stopped except when requested. Idle mode allows power optimization with fast wakeup time.
- Standby Sleep mode: In Standby mode, the CPU is stopped as well as the peripherals, except those that are running using the RUN IN STANDBY option. Standby mode allows the device to consume the lowest power with little overhead on wakeup time.
The application makes use of the SAM C21 Xplained Pro evaluation kit and the I/O1 Xplained Pro extension kit (sold separately).
The application is developed on MPLAB® Harmony v3 software framework. MPLAB Harmony is a modular framework that provides interoperable firmware libraries for application development on 32-bit microcontrollers and microprocessors. It includes an easy-to-use GUI (MPLAB Harmony Configurator (MHC)) for selecting, configuring, and generating starter codes, peripheral libraries, and middlewares (USB, TCP/IP, graphics, and so on). MHC provides an easy-to-use UI.
On power-up, the application is in Sleep (standby) mode. The application wakes up from the Sleep mode and enters Active mode when you cover the light sensor (by placing a hand over it) on the I/O1 Xplained Pro extension kit. The application periodically prints room temperature on a serial terminal while the light sensor is covered. The application goes back to Sleep (standby) mode when you uncover the light sensor. LED0 in the SAM C21 evaluation kit is toggled every time the temperature is displayed on the serial console.
When you press the switch SW0, the application switches Sleep mode from Standby mode to Idle mode.
The application you create will utilize:
- SERCOM (as I²C) Peripheral Library to read the temperature from the temperature sensor.
- RTC Peripheral Library to periodically generate an event for the ADC to sample the light sensor.
- SERCOM (as USART) and DMA Peripheral Libraries to print the temperature values on a COM (serial) port terminal application running on a PC.
- PORT Peripheral Library to toggle the LED.
- ADC Peripheral Library to sample the light sensor analog input and detect whether the light sensor is covered or not.
- PM and Supply Controller (SUPC) Peripheral Libraries to configure low power modes.
- External Interrupt Controller (EIC) Peripheral Library to control switch SW0.
- Event System Peripheral Library to trigger the start of the ADC conversion on every RTC compare match event. The event system allows for peripheral-to-peripheral communication without CPU intervention. This reduces the burden on the CPU and other resources when compared to conventional interrupt-based systems.
Two Ways to Use This Tutorial
- Create the project from scratch:
- Use the provided source files and step-by-step instructions below.
- Use the solution project as an example:
- Build the solution project and download it to the SAM C21 Xplained Pro evaluation kit to observe the expected behavior.
Lab Objectives
- Create an MPLAB® X IDE Harmony v3 project for a SAM C21 microcontroller from scratch.
- Use MHC to configure and generate Harmony v3 Peripheral Libraries code for RTC, I²C, USART, DMA, ADC, PM, SUPC, EIC, event system, and PORT peripherals.
- Use the Harmony v3 Peripheral Library APIs to implement and demonstrate a low power application.
Materials
Hardware Tools
| Tool | About | Purchase |
|---|---|---|
![]() SAM C21 Xplained Pro
Evaluation Kit |
| |
| | | |
![]() Power Debugger
|
| |
The Xplained Pro series evaluation kits include an on-board Embedded Debugger (EDBG). No external tools are necessary to program or debug the ATSAMC21J18A. For programming/debugging, the EDBG connects to the host PC through the USB micro-B connector on the SAM C21 Xplained Pro evaluation kit.
Hardware Connection Setup
- Connect the I/O1 Xplained Pro extension kit to Extension Header 2 (EXT2) of the SAMC21 Xplained Pro evaluation kit.
- Remove the current measurement jumper on the SAMC21 (highlighted in hardware setup with letter A) and connect to channel A of power debugger using burg connectors (highlighted in hardware setup with letter B) as shown in the Figure 1.
- Probe Pin #9 (PA28 - Switch pin) and Pin #10 (PA27 - wake-up test pin) on Extension Header 3 (EXT3) as highlighted in the Hardware Setup figure to measure wake-up time.
- Connect a USB cable to the DEBUG USB port for programming.
- Connect a USB cable to the power debugger DEBUG USB port for current measurement.
Note :
1. Make sure common ground is connected with the board while using the logic analyzer/CRO.
2. SAMC21 supports both 3.3 V and 5 V. The SAMC21 Xplained Pro kit operates at 3.3 V since the VCC-SEL jumper on board is set to 3.3 V.
Software Tools
This project has been verified to work with the following versions of software tools:
MPLAB X IDE v5.20, MPLAB XC32 Compiler v2.20, MPLAB Harmony v3.4.0
Because we regularly update our tools, occasionally you may discover an issue while using the newer versions. If you suspect that to be the case, we recommend that you double-check and use the same versions that the project was tested with.
| Tool | About | Installers |
Installation
Instructions |
||
|---|---|---|---|---|---|
| Windows | Linux | Mac OSX | |||
|
MPLAB® X
Integrated Development Environment |
| | | | |
|
MPLAB® XC32
C/C++ Compiler |
| | | | |
For this lab, download the following repositories from GitHub:
- CSP - The following table shows the summary of contents.
| Folder | Description |
|---|---|
| apps | Example applications for CSP library components |
| arch | Initialization and starter code templates and data |
| docs | CSP library help documentation |
| peripheral | Peripheral library templates and configuration data |
- DEV_PACKS -The following table shows the summary of contents.
| Folder | Description |
|---|---|
| Microchip | Peripheral register specific definitions |
| arm | Core specific register difinitons (CMSIS) |
- MHC - The following table shows the summary of contents.
| File/Folder | Description |
|---|---|
| doc | Help documentation and licenses for libraries used |
| np_templates | New Project templates for supported toolchains |
| *.jar | Java implementations of MHC modules |
| mhc.jar | Main Java executable (run: java -jar mhc.jar -h) |
| runmhc.bat | Windows cmd batch file to run standalone MHC GUI |
Use the MPLAB Harmony 3 Framework Downloader to download the repositories.
Overview
This lab shows you how to create an MPLAB Harmony v3 project from scratch. You will configure and generate Harmony v3 Peripheral Library code for the RTC, I²C, USART, ADC, DMA, PM, SUPC, EIC, event system, and PORT peripherals. It also demonstrates Low Power mode features of the SAMC21 MCU using light and temperature sensors on the I/O1 Xplained Pro extension kit.
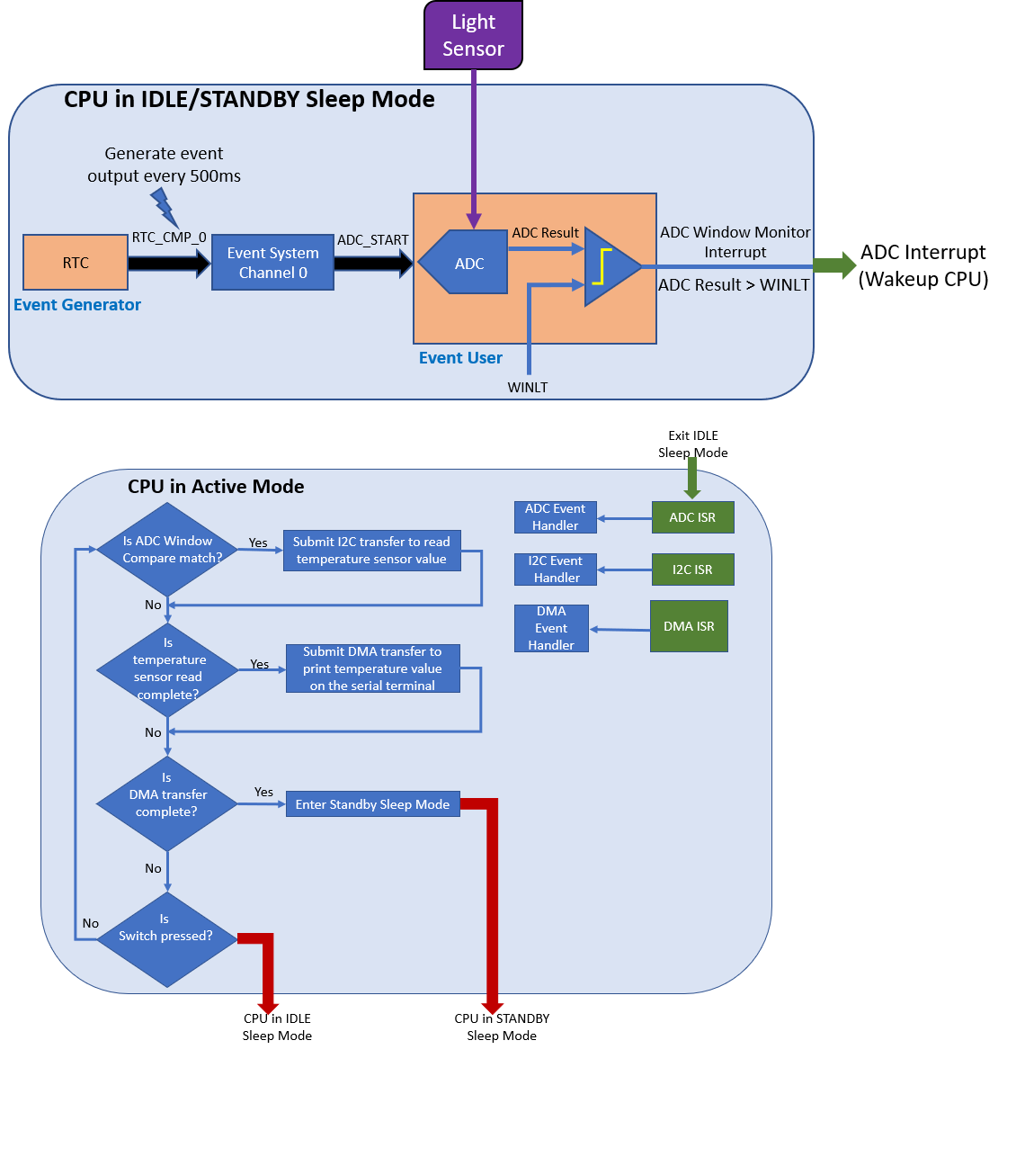
| Figure 1.1 Application Flow Sequence |
The application flow is as follows:
- On power-up, the application runs in Standby Sleep mode.
- The RTC is configured as an Event Generator to generate a periodic (every 500 ms) event to trigger the ADC to start conversion.
- The ADC acknowledges the event from the RTC and starts the conversion of the light sensor signal.
- If the ADC conversion result is greater than the defined threshold, the ADC produces an interrupt to wake-up the CPU.
- In Active mode, the CPU submits an I²C read transfer request to read the temperature value from the temperature sensor on the I/O1 Xplained Pro evaluation kit.
- The application submits a DMA transfer request to transfer the latest temperature value (in a formatted message) to the USART (serial console).
- After the DMA transfer is complete, the device re-enters Standby Sleep mode.
The application also monitors the pressing of the switch SW0. If a switch press is detected, the application moves the device to Idle Sleep mode. As in Standby Sleep mode, covering the light sensor with your hand wakes up the device from Idle Sleep mode. Once awake, the application prints room temperature values on the serial console and re-enters Standby Sleep mode once the light sensor is uncovered.
Lab Source Files and Solutions
This ZIP file contains the completed solution project for this lab. It also contains the source files needed to perform the lab by following the step-by-step instructions (see the "Procedure" section on this page).
The contents of this ZIP file need to be placed in a folder of your choice.
Note:
- The project location of a Harmony v3 project is independent of the location of the Harmony Framework path (i.e., you need not create or place a Harmony v3 project in a relative path under the Harmony v3 framework folder). The project can be created or placed in any directory of your choice. This is true because when created, a Harmony v3 project generates all the referred source/header files and libraries (if any) under the project folder.
- The point above contrasts with the Harmony v2 project location. In Harmony v2, the project was supposed to be created in a location under the Harmony framework.
Extracting the ZIP file creates the following folders:
- samc21_low_power contains the lab solution (in the firmware folder) and source files (in the dev_files folder).
- dev_files contains subfolder sam_c21_xpro containing application source files and other support files (if any) required to perform the lab (see "Procedure" section below).
- firmware contains the completed lab solution project. It can be directly built and downloaded on the hardware to observe expected behavior.
Procedure
All steps must be completed before you will be ready to build, download, and run the application.
Lab Index
Step 1: Create project and configure the SAM C21
- Step 1.1 - Verify whether MPLAB® Harmony Configurator (MHC) Plug-in installed in MPLAB® X IDE
- Step 1.2 - Create MPLAB Harmony v3 Project using MPLAB X IDE
- Step 1.3 - Verify Clock Settings
Step 2: Configure I²C, USART and RTC Peripheral Libraries
- Step 2.1 - Configure RTC Peripheral Library
- Step 2.2 - Configure I²C Peripheral Library and I²C pins
- Step 2.3 - Configure USART Peripheral Library and USART pins
- Step 2.4 - Configure DMA Peripheral Library
Step 3: Configure ADC, Event System and EIC Peripheral Libraries
- Step 3.1 - Configure ADC Peripheral Library
- Step 3.2 - Configure EIC Peripheral Library for switch
- Step 3.3 - Configure Event System Peripheral Library
Step 4: Configure PM, SUPC and LED
- Step 4.1 - Configure PM and SUPC
- Step 4.2 - Configure LED and Wake-up test Pins
Step 5: Generate Code
Step 6: Add application code to the project
Step 7: Build, program and observe the outputs





