Documentation

    Table of Content
    • 3D File Formats
      • 3D File Formats
      • 3D2
      • 3DM
      • 3DS
      • 3DS to DAE
      • 3DS to DWG
      • 3DS to FBX
      • 3DS to GLB
      • 3DS to GLTF
      • 3DS to OBJ
      • 3DS to PDF
      • 3DS to PLY
      • 3DS to STL
      • 3DS to USDZ
      • 3MF
      • 3MF to 3DS
      • 3MF to DAE
      • 3MF to GLB
      • 3MF to HTML
      • 3MF to OBJ
      • 3MF to STL
      • 3MF to U3D
      • AMF
      • ASE
      • B3D
      • BLEND
      • C4D
      • CAF Cal3D
      • CHR 3ds
      • CHR CryENGINE
      • DAE
      • DBM
      • DRC
      • E57
      • F3D
      • FBX
      • FBX to 3DS
      • FBX to DAE
      • FBX to DWG
      • FBX to GLB
      • FBX to GLTF
      • FBX to OBJ
      • FBX to PLY
      • FBX to STL
      • FBX to USDZ
      • FBX to XLSX
      • GLB
      • GLB to 3DS
      • GLB to DAE
      • GLB to FBX
      • GLB to GLTF
      • GLB to HTML
      • GLB to OBJ
      • GLB to PDF
      • GLB to STL
      • GLB to USDZ
      • GLTF
      • IPT
      • JT
      • MA
      • MAX
      • MB
      • MP
      • MTL
      • OBJ
      • PLY
      • POV
      • PRC
      • RVM
      • STEP
      • STP
      • U3D
      • USD
      • USDZ
      • VRML
      • X
      • X3D
    • Audio File Formats
      • Audio File Formats
      • 8SVX
      • AA
      • AAC
      • AAX
      • AC3
      • ACT
      • AIF
      • AIFF
      • ALAC
      • AMR
      • APE
      • CAF
      • CDA
      • CDR
      • DSS
      • EC3
      • EFS
      • ENC
      • FLAC
      • FLP
      • GP
      • GSM
      • IT
      • M3U
      • M3U8
      • M4A
      • M4B
      • M4P
      • M4R
      • MID
      • MKA
      • MMF
      • MOD
      • MP2
      • MP3
      • MPC
      • MSCZ
      • MTM
      • MUI
      • MUSX
      • MXL
      • NSA
      • OGG
      • OPUS
      • RA
      • RF64
      • RIP
      • SDT
      • SF2
      • STAP
      • STY
      • TG
      • VOC
      • VOX
      • VQF
      • WAV
      • WEBA
      • WFP
      • WMA
      • WPL
      • WPROJ
      • WV
    • CAD File Formats
      • CAD File Formats
      • AFS
      • ART
      • ASC
      • ASM
      • AXM
      • BDC
      • CATPART
      • CF2
      • CIR
      • CPA
      • DC3
      • DGN
      • DST
      • DWF
      • DWFX
      • DWG
      • DWT
      • DXB
      • DXF
      • FZP
      • FZZ
      • GCODE
      • HPGL
      • IBA
      • IFC
      • IGES
      • IGS
      • JVSG
      • NC
      • NWC
      • NWD
      • NWF
      • OPT
      • PAR
      • PAT
      • PC3
      • PHJ
      • PLT
      • PRT
      • PRT CADKEY
      • PSM
      • PSS
      • RFA
      • RFT
      • RML
      • RVT
      • SLDPRT
      • STL
    • Compression File Formats
      • Compression File Formats
      • 7Z
      • ACE
      • ALZ
      • APK
      • APZ
      • ARC
      • ARJ
      • B1
      • B6Z
      • BIN
      • BKF
      • BNDL
      • BZ2
      • CB7
      • CBA
      • CIT
      • CPIO
      • CXARCHIVE
      • DAA
      • DAR
      • DEB
      • DMG
      • DZ
      • ECS
      • FZPZ
      • GZ
      • GZIP
      • ICE
      • ISO
      • KGB
      • LBR
      • LQR
      • LZ
      • LZ4
      • LZH
      • LZMA
      • LZO
      • LZX
      • MBW
      • MINT
      • MPKG
      • MPQ
      • NPK
      • OAR
      • P7Z
      • PAGES
      • PAR
      • PEA
      • PET
      • PF
      • PKG
      • PTK
      • PUP
      • PWA
      • PZZ
      • R2
      • RAR
      • RPM
      • RTE
      • S00
      • SFG
      • SIFZ
      • SIT
      • SITX
      • SMPF
      • SQX
      • SY_
      • TAR
      • TBZ
      • TGS
      • TGZ
      • TPSR
      • TZ
      • VPK
      • WHL
      • WUX
      • XAPK
      • XAR
      • XIP
      • XPI
      • XZ
      • Z
      • ZIM
      • ZIP
      • ZIPX
      • ZL
      • ZOO
      • ZST
    • Data File Formats
      • Data File Formats
      • BRD
      • CBZ
      • CDR
      • CDX
      • CDX ChemDraw
      • CS
      • CUBE
      • DLC
      • ENC
      • ESX
      • FIG
      • GB
      • GED
      • INK
      • IO
      • IP
      • MPJ
      • NDS
      • PCB
      • PRT
      • SAFETENSORS
      • SPS
      • STR
      • TGC
      • TIME
      • TRF
      • VCE
      • VCS
      • VDF
      • XDELTA
    • Database
      • Database File Formats
      • 4DB
      • 4DD
      • 4DL
      • ABCDDB
      • ABS
      • ABX
      • ACCDB
      • ACCDC
      • ACCDE
      • ACCDR
      • ACCDT
      • ACCDW
      • ACCFT
      • ADB
      • ADE
      • ADF
      • ADN
      • ADP
      • ALF
      • ANB
      • AQ
      • ASK
      • BAK
      • BAK ACT Backup
      • BAK SQL Server
      • BC3
      • BCP
      • BTR
      • CAF
      • CAT
      • CDB
      • CHCK
      • CRYPT12
      • CRYPT14
      • DACPAC
      • DAT
      • DB
      • DB-WAL
      • DB3
      • DBC
      • DBF
      • DBS
      • DDL
      • DLIS
      • DSN
      • DTSX
      • DXL
      • ECO
      • EPIM
      • FDB
      • FIC
      • FMP12
      • FMPSL
      • FP5
      • FP7
      • FPT
      • FPT Alpha Five
      • FPT FoxPro
      • GDB
      • ITW
      • JET
      • LDF
      • LOG
      • MDB
      • MDF
      • MYI
      • NDF
      • NMONEY
      • NSF
      • PAN
      • PDB
      • PDM
      • RPD
      • RPD Roleplay
      • SAV
      • SDF
      • SQL
      • SQLITE
      • TE
      • TEACHER
      • TRC
      • TRM
      • TVDB
      • UDB
      • UDL
      • USR
      • WDB
      • XEM
    • Disc and Media
      • Disc and Media File Formats
      • BIN
      • CCD
      • CDR
      • CSO
      • CUE
      • CUE CDRWIN
      • ECM
      • GADGET
      • IMG
      • ISZ
      • MDF
      • MDS
      • NKIT
      • NRG
      • NRI
      • OVA
      • OVF
      • ROM
      • SDI
      • TIB
      • Toast
      • UDF
      • VCD
      • VDI
      • VHD
      • VHDX
      • WBFS
      • WIM
      • WUD
    • EBook File Formats
      • EBook File Formats
      • ACSM
      • AEP
      • APNX
      • AVA
      • AZW
      • AZW1
      • AZW3
      • AZW4
      • BKK
      • BPNUEB
      • CBC
      • CBR
      • CBZ
      • CEB
      • CEBX
      • DNL
      • EA
      • EAL
      • EBK
      • EDN
      • EPUB
      • ETD
      • FB2
      • FKB
      • HAN
      • HTML0
      • HTMLZ
      • HTXT
      • HTZ4
      • HTZ5
      • IBOOKS
      • JWPUB
      • KFX
      • KOOB
      • LIT
      • LRF
      • LRS
      • LRX
      • MART
      • MBP
      • MOBI
      • NCX
      • NVA
      • OEB
      • OEBZIP
      • OPF
      • ORB
      • PHL
      • PML
      • PMLZ
      • POBI
      • PRC
      • QMK
      • RB
      • RZB
      • RZS
      • SNB
      • TCR
      • TK3
      • TPZ
      • TR
      • TR3
      • VBK
      • WEBZ
      • YBK
    • Email File Formats
      • Email File Formats
      • EDB
      • EML
      • EMLX
      • ICS
      • MBOX
      • MSG
      • OFT
      • OLM
      • OST
      • P7S
      • PST
      • RPMSG
      • TNEF
      • VCF
    • Executable
      • Executable File Formats
      • 8CK
      • AC
      • AHK
      • AIR
      • APP
      • BAT
      • BIN
      • BMS
      • BTAPP
      • CGI
      • CHEAT
      • CMD
      • COM
      • ELF
      • EXE
      • IPA
      • JSF
      • MLX
      • MSI
      • MST
      • PIF
      • PYC
      • REG
      • RUN
      • WS
      • WSF
      • WSH
      • XAP
      • XBE
      • XEX
    • Finance
      • Finance File Formats
      • ABA
      • IXBRL
      • OFX
      • XBRL
    • Font
      • Font File Formats
      • BDF
      • CFF
      • CFF2
      • CHR
      • EOT
      • ETX
      • FNT
      • FON
      • FOT
      • GXF
      • JFPROJ
      • MFX
      • ODTTF
      • OTF
      • PFA
      • PFB
      • PFM
      • SFD
      • TTC
      • TTF
      • Type1
      • VFB
      • VLW
      • WOFF
      • WOFF2
    • Game File Formats
      • Game File Formats
      • ASSET
      • BAK TERRARIA
      • BIN
      • BIN PCSX
      • BMZ
      • BNS
      • BO2
      • BPS
      • CFG M.U.G.E.N
      • CFG Source Engine
      • CFG Wesnoth
      • CHR Doki
      • CLIP
      • CON
      • CS CLEO
      • CSD
      • CT
      • DDT
      • DEK
      • DSV
      • ENC
      • EPK
      • ESP
      • FOMOD
      • GAM
      • GB
      • GBX
      • GCF
      • IPS
      • IPS PS2
      • KODU
      • LANG
      • LITEMOD
      • MCA
      • MCPACK
      • MCR
      • MCSTRUCTURE
      • MCWORLD
      • META
      • MGX
      • MII
      • MIS
      • N64
      • NBT
      • NDS
      • NES
      • NPA
      • NSP
      • NSZ
      • OSB
      • OSK
      • OSR
      • OSU
      • OSZ
      • P3T
      • PAK
      • PAR
      • PCC
      • PK3
      • PSS
      • PUP
      • PWF
      • PXP
      • REL
      • REP
      • RPF
      • RPX
      • RVZ
      • SAV
      • SCWORLD
      • SFAR
      • SFC
      • SHADER Godot
      • SHADER Quake
      • SHADER Unity
      • SID
      • SIMS3PACK
      • SMC
      • TTR
      • TXD
      • U8
      • UASSET
      • UMX
      • Unity3D
      • UNITYPACKAGE
      • UPS
      • USX
      • VDF
      • VDF Gothic
      • VMF
      • VPK
      • VRCA
      • VRCW
      • W3N
      • W3X
      • XCI
      • XS
      • Z64
    • GIS File Formats
      • GIS File Formats
      • 000
      • 3D
      • 3DC
      • 3DD
      • 3DL
      • ADF
      • APL
      • APR
      • ATX
      • AUX
      • AVL
      • AXE
      • BT
      • CSF
      • CXF
      • DEM
      • DIV
      • DIX
      • DLG
      • DT0
      • DT1
      • DT2
      • E00
      • EMBR
      • ETA
      • FileGDB
      • FIT
      • FMW
      • GeoJSON
      • GLB
      • GMAP
      • GML
      • GPKG
      • GPX
      • GSM
      • GST
      • HDR
      • IMG
      • KML
      • KMZ
      • LAN
      • LAS
      • LAZ
      • LOC
      • MID
      • MIF
      • MPK
      • MPS
      • MSD
      • MXD
      • MXT
      • NM2
      • NMC
      • NTF
      • OSC
      • OSM
      • PMF
      • PTM
      • QGD
      • QGS
      • QGZ
      • QLR
      • QML
      • SAF
      • SBN
      • SDF
      • SHP
      • SHX
      • SP3
      • SSF
      • TCX
      • TFRD
      • USR
      • WLX
      • WOR
    • Image File Formats
      • Image File Formats
      • AFPHOTO
      • AFX
      • AGIF
      • AGP
      • AI
      • APM
      • APNG
      • ART
      • ARW
      • AVIF
      • BAY
      • BIF
      • BMP
      • BPG
      • CDR
      • CDX
      • CLIP
      • CMX
      • CPC
      • CR2
      • CR3
      • CSL
      • CT
      • CUR
      • DCM
      • DCR
      • DCX
      • DDS
      • DIB
      • DICOM
      • DJVU
      • DNG
      • ECW
      • EMF
      • EMZ
      • EXIF
      • FIG
      • FLIF
      • FODG
      • GBR
      • GIF
      • HDR
      • HEIC
      • HEIF
      • ICNS
      • ICO
      • INK
      • J2C
      • J2K
      • JFIF
      • JP2
      • JPC
      • JPEG
      • JPF
      • JPM
      • JPX
      • JXL
      • JXR
      • MNG
      • MP
      • MPO
      • NEF
      • ODG
      • OTG
      • PAT CorelDRAW
      • PAT Pattern
      • PCT
      • PCX
      • PEF
      • PICT
      • PNG
      • PPP
      • PSB
      • PSD
      • PSP
      • PSPIMAGE
      • PVT
      • RAF
      • RAW
      • RPF
      • SKP
      • SVGZ
      • TGA
      • THM
      • TIFF
      • WEBP
      • WMF
      • WMZ
      • XPM
      • XPR
    • Misc File Formats
      • Misc File Formats
      • AML
      • ART
      • BAK Backup
      • BAK Chromium Bookmarks
      • BAK Finale
      • BAK MobileTrans
      • BAK VEGAS Video
      • BKUP
      • BPS Malware
      • BPS Works
      • BUP
      • CBZ ChessBase
      • CDR
      • CFG Cal3D
      • CMS
      • CRX
      • CS ColorSchemer
      • CTG
      • DAP
      • DOWNLOADING
      • ENC
      • ENL
      • ERR
      • FIG
      • FILE
      • FLA
      • GPG
      • H4
      • H5
      • ICA
      • INK
      • IPS
      • IPSW
      • ISN
      • KLQ
      • LDB
      • LOCK
      • LRC
      • MABK
      • MD5
      • MEDIA FILES
      • MSO
      • NOMEDIA
      • OBB
      • ODF
      • OGG
      • PDO
      • PES
      • PKPASS
      • PRT
      • PS2 BIOS
      • PSX BIOS
      • RDF
      • RIS
      • RML
      • SHELL SCRIPT
      • SSP
      • TEXT FORMATS
      • TGC
      • THM
      • TORRENT
      • USR
      • VCE
      • VIDEO CONVERTER
      • VIM
      • VIMRC
      • XMP
      • XMZX
      • XSMX
    • Note Taking File Formats
      • Note Taking File Formats
      • ONE
      • ONETOC2
    • Page Description Language
      • Page Description Language
      • AVERY
      • CGM
      • EPS
      • INDD
      • INDT
      • OXPS
      • PCL
      • PS
      • SVG
      • SWF
      • TEX
      • XPS
      • XSLFO
    • PDF
      • PDF
      • FDF
      • PDF/A
      • PDF/E
      • PDF/UA
      • PDF/VT
      • PDF/X
      • XFDF
    • Plugin File Formats
      • Plugin File Formats
      • 8BI8
      • ACROPLUGIN
      • AMX
      • AMXX
      • APLG
      • AVX
      • BAV
      • CCIP
      • CLEO
      • CRX
      • DLO
      • DLR
      • EAZ
      • ECF
      • INX
      • LNG
      • MDA
      • MDE
      • MILK
      • OIV
      • Q1Q
      • RBZ
      • REZ
      • RPLN
      • RWPLUGIN
      • SPARC
      • TGP
      • TPI
      • VDF
      • ZXP
    • Presentation File Formats
      • Presentation File Formats
      • KEY
      • ODP
      • OTP
      • POT
      • POTM
      • POTX
      • PPS
      • PPSM
      • PPSX
      • PPT
      • PPTM
      • PPTX
    • Programming
      • Programming
      • 4th
      • ABC
      • ACD
      • ADDIN
      • ADS
      • AFPHOTO
      • AGI
      • AIA
      • AIDL
      • ALB
      • AML
      • ANE
      • APA
      • APKS
      • APPX
      • APPXBUNDLE
      • APPXUPLOAD
      • APS
      • ARSC
      • AS
      • AS2PROJ
      • AS3PROJ
      • ASC
      • ASI
      • ASM
      • ASVF
      • AU3
      • AWK
      • C
      • C3
      • CAF CryENGINE
      • CC
      • CD
      • CDX
      • CJS
      • Class
      • CMAKE
      • CONFIG
      • CPP
      • CS
      • CSPROJ
      • CSX
      • CXX
      • Dart
      • DIFF
      • EGG
      • ERB
      • EX
      • EXP
      • F95
      • FS
      • G4
      • GMD
      • GO
      • GROOVY
      • H
      • HAML
      • HH
      • HPP
      • HS
      • HTA
      • ICI
      • IN
      • INC
      • INO
      • IPR
      • JAR
      • Jav
      • Java
      • JRXML
      • JSP
      • JSPF
      • KT
      • LGO
      • LUA
      • M
      • MAKE
      • MEL
      • MF
      • ML
      • MM
      • MRC
      • MSIX
      • NUPKG
      • NUT
      • NX
      • PAS
      • PC
      • PDB
      • PDE
      • PHP
      • PL
      • PY
      • PYD
      • PYI
      • PYM
      • PYW
      • PYX
      • R
      • RB
      • RBXL
      • RBXM
      • RES
      • RS
      • RST
      • SCALA
      • SCM
      • SCRIPT
      • SH
      • SLN
      • SWIFT
      • TCL
      • TOML
      • TS
      • TSX
      • UNITY
      • VB
      • VBPROJ
      • VBS
      • VCPROJ
      • VCXPROJ
      • XCODE
      • XSD
      • YAML
      • YML
      • YPR
    • Project Management File Formats
      • Project Management File Formats
      • MPP
      • MPT
      • MPX
      • P6XML
      • XER
    • Publisher File Formats
      • Publisher File Formats
      • PUB
      • PUZ
    • Reporting
      • Reporting File Formats
      • MAR
      • RDL
      • RDLC
      • RPL
      • RPT
    • Settings File Formats
      • Settings File Formats
      • ACO
      • ASL
      • BAK HOLO
      • BIN
      • CFG Celestia
      • CFG Citrix
      • CFG LightWave
      • CFG MAME
      • CNF
      • CONF
      • DESKTOP
      • DSD
      • FST
      • GXT
      • ISS
      • JET
      • MLT
      • OBI
      • OSS
      • OVPN
      • PMP
      • RDP
      • SBV
      • SET
      • SETTINGS
      • THEME
      • THEMEPACK
      • TPF
      • VMX
      • WPS
    • Spreadsheet File Formats
      • Spreadsheet File Formats
      • 123
      • 12M
      • _XLS
      • _XLSX
      • AST
      • AWS
      • BKS
      • CELL
      • CHIP
      • CSV
      • CTS
      • DEF
      • DEX
      • DFG
      • DIF
      • DIS
      • EFU
      • ESS
      • FCS
      • FM
      • FODS
      • FP
      • GNM
      • GNUMERIC
      • GSHEET
      • IMP
      • MAR
      • NB
      • NUMBERS
      • NUMBERS-TEF
      • ODS
      • OTS
      • PMD
      • PMDX
      • PMVX
      • PRESTO
      • QPW
      • SDC
      • STC
      • SXC
      • TMV
      • TMVT
      • TSV
      • WQ2
      • XAR
      • XL
      • XLA
      • XLAM
      • XLM
      • XLR
      • XLS
      • XLSB
      • XLSM
      • XLSMHTML
      • XLSX
      • XLT
      • XLTHTML
      • XLTM
      • XLTX
    • System File Formats
      • System File Formats
      • ADM
      • ADMX
      • AML
      • ANI
      • ASV
      • CAB
      • CAT
      • CFG
      • CPG
      • CPI
      • CPL
      • DESKTHEMEPACK
      • DLL
      • DMP
      • DRV
      • DVD
      • ETL
      • HDMP
      • HTT
      • ICNS
      • INI
      • INS
      • LNK
      • MANIFEST
      • MDMP
      • PAT
      • REG
      • REGTRANS-MS
      • RMT
      • SCR
      • SHSH
      • SHSH2
      • SYS
      • TMP
      • VGA
    • Video File Formats
      • Video File Formats
      • 3G2
      • 3GP
      • 3GPP
      • AEP
      • AMV
      • ARF
      • ASF
      • AVCHD
      • AVI
      • BDMV
      • BIK
      • CPI
      • DAV
      • DCE
      • DV
      • EXO
      • EXP
      • F4V
      • FLH
      • FLV
      • H264
      • H265
      • IDX
      • IFO
      • INSV
      • KINE
      • LRV
      • M2TS
      • M2V
      • M4S
      • M4V
      • MJPEG
      • MK3D
      • MKS
      • MKV
      • MOV
      • MP4
      • MP5
      • MPE
      • MPEG
      • MPG
      • MPV
      • MSWMM
      • MTS
      • MXF
      • NSV
      • NUT
      • OGV
      • PAR
      • PDS
      • PIV
      • PRPROJ
      • PSV
      • PZ
      • QT
      • RM
      • RMVB
      • RV
      • SAMI
      • SCC
      • SEC
      • SRT
      • STR
      • SUB
      • TS
      • VEG
      • VID
      • VOB
      • VP6
      • VP8
      • VP9
      • VTT
      • WEBM
      • WLMP
      • WMV
      • XVID
    • Visio File Formats
      • Visio File Formats
      • VDW
      • VDX
      • VSD
      • VSDM
      • VSDX
      • VSS
      • VSSM
      • VSSX
      • VST
      • VSTM
      • VSTX
      • VSX
      • VTX
    • Web File Formats
      • Web File Formats
      • A4P
      • A5W
      • AAE
      • ADR
      • AEX
      • ALX
      • AN
      • AP
      • APKG
      • APPCACHE
      • ARO
      • ASA
      • ASAX
      • ASCX
      • ASHX
      • ASMX
      • ASP
      • ASPX
      • ASR
      • ATOM
      • ATT
      • AWM
      • AXD
      • BML
      • BOK
      • BR
      • BROWSER
      • BWP
      • CCBJS
      • CDF
      • CER
      • CFM
      • CFML
      • CHA
      • CHAT
      • CHM
      • CMS
      • CODASITE
      • COMPRESSED
      • CON
      • CPG
      • CPHD
      • CRDOWNLOAD
      • CRL
      • CRT
      • CSHTML
      • CSP
      • CSR
      • CSS
      • DAP
      • DBM
      • DCR
      • DER
      • DHTML
      • DISCO
      • DISCOMAP
      • DML
      • DO
      • DOCHTML
      • DOCMHTML
      • DOTHTML
      • DOWNLOAD
      • DRAWIO
      • DWT
      • ECE
      • EDGE
      • EPIBRW
      • ESPROJ
      • EWP
      • FCGI
      • FMP
      • FREEWAY
      • FWP
      • FWTEMPLATE
      • FWTEMPLATEB
      • GDOC
      • GDOCX
      • GNE
      • GSP
      • HAR
      • HDM
      • HDML
      • HTACCESS
      • HTC
      • HTM
      • HTML
      • HTX
      • HXS
      • HYPE
      • JHTML
      • JNLP
      • JS
      • JSON
      • JSPA
      • KEY
      • KIT
      • LESS
      • MASTER
      • MHT
      • MHTML
      • MJS
      • OAM
      • OBML
      • OBML15
      • OBML16
      • OPDOWNLOAD
      • P7B
      • P7C
      • PAC
      • PART
      • PEM
      • PRO
      • RHTML
      • RJS
      • RSS
      • Sass
      • SCSS
      • SEAM
      • SHTML
      • SITE
      • SPC
      • SSP
      • STC
      • STML
      • SVR
      • TPL
      • TS
      • URL
      • VDISCO
      • VRT
      • WBS
      • WEBBOOKMARK
      • WEBLOC
      • WEBSITE
      • WHTT
      • WSDL
      • XAML
      • XD
      • XHT
      • XHTM
      • XHTML
      • XML
      • XOJ
      • XOML
      • XPD
      • XSLT
      • XUL
      • ZUL
    • Word Processing File Formats
      • Word Processing File Formats
      • ASD
      • BIB
      • DOC
      • DOC to BMP
      • DOC to DOCM
      • DOC to DOCX
      • DOC to JPG
      • DOC to PDF
      • DOCM
      • DOCX
      • DOCX to BMP
      • DOCX to DOC
      • DOCX to DOCM
      • DOCX to DOT
      • DOCX to DOTX
      • DOCX to EMF
      • DOCX to EPUB
      • DOCX to GIF
      • DOCX to HMTL
      • DOCX to JPEG
      • DOCX to JPG
      • DOCX to MD
      • DOCX to MHTML
      • DOCX to ODT
      • DOCX to PCL
      • DOCX to PDF
      • DOCX to PNG
      • DOCX to PPT
      • DOCX to PPTX
      • DOCX to PS
      • DOCX to RTF
      • DOCX to SVG
      • DOCX to TAR
      • DOCX to TIFF
      • DOCX to TXT
      • DOCX to WEBP
      • DOCX to XHTML
      • DOCX to XPS
      • DOCX to ZIP
      • DOCX Viewer
      • DOT
      • DOTM
      • DOTX
      • DSC
      • FAQ
      • FODT
      • IPYNB
      • LATEX
      • LST
      • LTX
      • MAN
      • MD
      • ODM
      • ODT
      • OTT
      • QBL
      • QPF
      • RMD
      • RTF
      • TXT
      • WPD
      • WPS
      • WPS Kingsoft
    1. Home
    2. Page Description Language
    3. XPS

    What's on this Page

      • What is an XPS file?
      • Brief History
      • XPS File Format
      • References

    What is an XPS file?

    An XPS file represents page layout files that are based on XML Paper Specifications created by Microsoft. It was developed as a replacement of EMF file format and is similar to PDF file format, but uses XML in layout, appearance, and printing information of a document. It is, in fact, more justified to say that XPS is an attempt on PDF, but couldn’t get enough popularity as owned by PDF for many reasons. Microsoft provides XPS Document Writer by default from Windows 7 onwards for the creation of XPS files. XPS files can be generated by selecting the “Microsoft XPS Document Writer” as printer while printing the document.

    XPS viewers come integrated as part of Windows Vista, Windows 7, Windows 8, and Internet Explorer 6 or later. XPS files become read-only once they are generated. This adds to the user’s confidence in received documents sent as XPS for the authenticity of the document. An XPS document can contain one or more pages as converted from the original document.

    Brief History

    Microsoft submitted the XPS specification to Ecma International. In June 2007, Ecma Technical Committee 46 (TC46) was set up to develop a standard based on the OpenXPS Paper Specifications. Ecma International approved the Ecma Standard (ECMA-388) XPS specifications in June 2009 at the 97th General Assembly.

    XPS File Format

    The XPS format consists of XML markup that defines the composition of a document and the visual appearance of each page along with rendering rules for displaying or printing the document. It retains all the information to re-create a document on any system which makes it independent of the resources available on that system. The format is essentially a ZIP archive and if you rename the file extension to ZIP, you will see the constituent files that contain the document data. These documents include:

    • document page files (.fpage) - Contains document content and document format settings. Every page in XPS document has one FPAGE file.
    • document settings file (.fdoc) - Stores settings included in XPS archive.
    • document fragment files (.frag) - Defines the settings for the actual XPS file and every page in the document has its own .frag file.
    XPS File Format

    These files retain the document contents in such a way that if, for example, someone doesn’t have the same fonts installed on their machine, the XPS viewer will still render those original fonts. This implies the inclusion of XML markup file for each:

    • Page
    • Text
    • Embedded fonts
    • Raster images
    • 2D vector graphics
    • Digital rights management

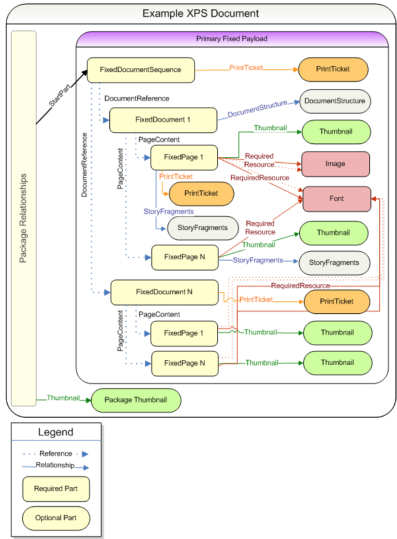
    The XPS Document format includes a well-defined set of parts and relationships, each fulfilling a particular purpose in the document. The format also extends the package features, including digital signatures, thumbnails, and interleaving.

    A typical XPS document looks as follows and can be analyzed in light of XPS file format specifications.

    XPS File Format

    References

    • XPS File Format Specifications
    • XPS - By Wikipedia

    See Also

    • What is a FB2 File?
    • AVI File Format - An Audio Video Interleave File
    • CGM File Format
    • XER - Primavera P6 Project
    • XHTML - Extensible Hypertext Markup Language File Format
     
     English
    Close
     Deutsch
     日本
     中文
     русский
     Français
     한국인
     Español
     Italiano
     Nederlands
     हिन्दी
     Indonesian
     Português
     عربي
     Türkçe
     Ελληνικά
     ไทย
     עִברִית
     Svenska
     українська
     Tiếng Việt
     български
     Magyar
     čeština
     Română
     Polski
     Bengali
     Dansk
     Persian
     Finnish
     Gaeilge
     Lithuanian
     Latvian